Perintah VIEW pada SQL Workbench

 Untuk menampilkan data tertentu yang sering kita gunakan dapat dengan perintah view. Perintah VIEW seperti membuat tabel baru dengan beberapa data yang kita pilih baik dari 1 tabel ataupun 2 tabel. Berikut Perintah untuk memilih data dari dua tabel yang berbeda :

untuk membuat VIEW :

Untuk mengubah VIEW kita dapat menggunakan perintah CREATE OR UPDATE atau ALTER pada bagian syntaxnya. Kita perlu diperhatikan bahwa VIEW hanya dapat dibuat 1 kali saja, maka jika kalian menjalanan perintah CREATE VIEW untuk kedua kalinya maka akan terjadi error.


Jika sebuah VIEW sudah tidak lagi dibutuhkan dapat dihapus dengan perintah sebagai berikut :



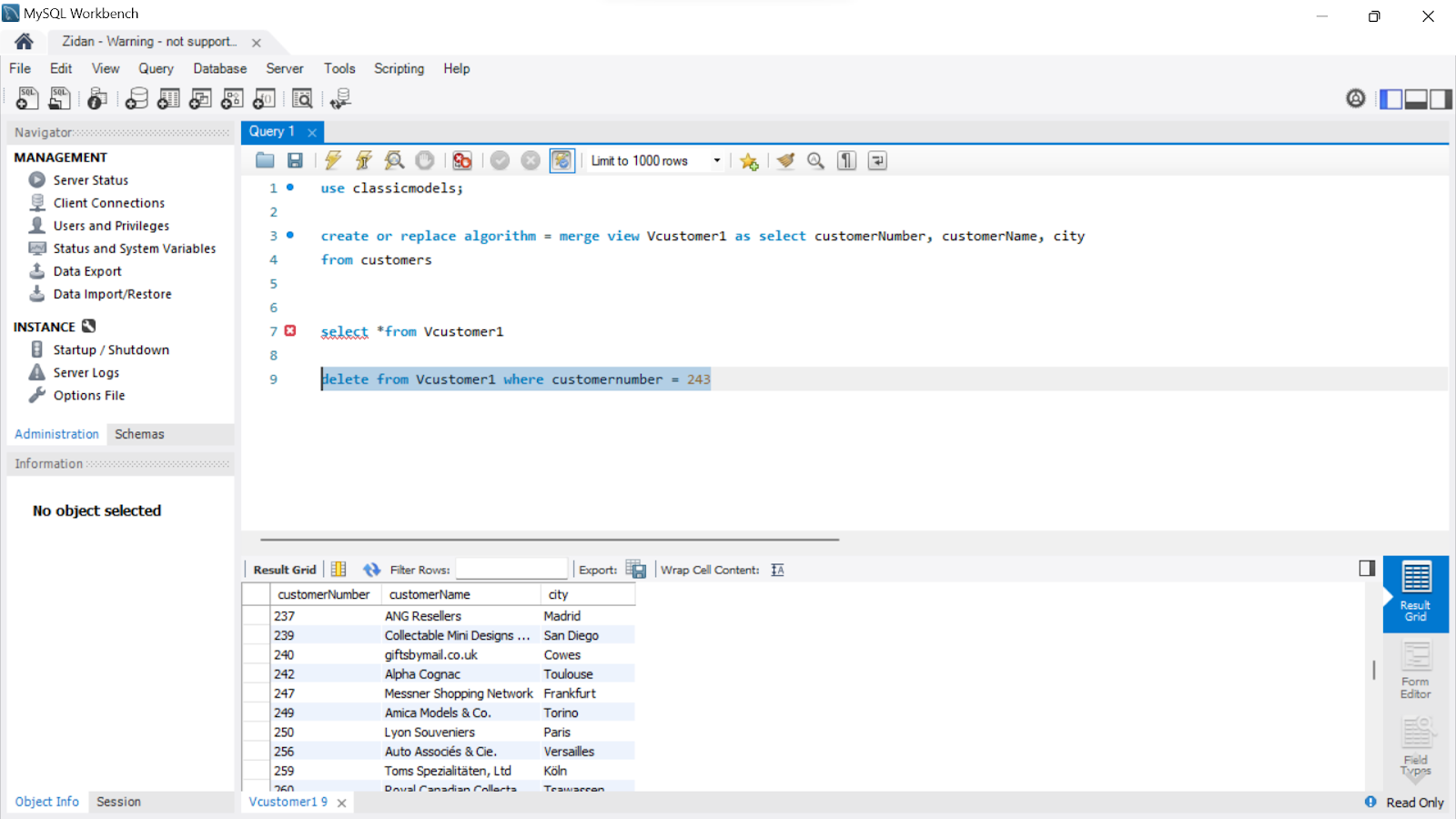
MENGGANTI ISI FIELD YANG ADA DI VIEW

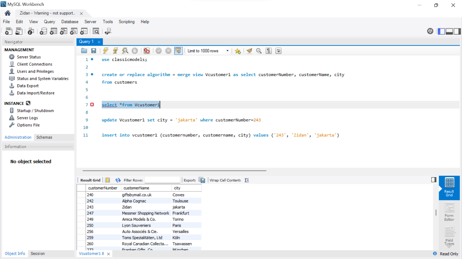
Untuk mengganti isi data dari VIEW. Syntax yang digunakan untuk mengganti isi datanya tidak berbeda dari perintah yang biasanya yaitu menggunakan UPDATE. tetapi untuk mengganti data yang ada di VIEW diperlukan beberapa ketentuan, karena data dari VIEW merupakan data asli dari tabel yang dipilih.

Untuk dapat mengganti isi data tersebut salah satu persyaratannya adalah mengubah ALGORITHM sebuah view menjadi MERGE, maka akan dapat diubah pada VIEW dan akan berubah juga pada tabel aslinya.


untuk menambahkan data ke dalam VIEW yang nantinya juga akan masuk ke tabel yang dipilih.


untuk menghapus data


Akan tetapi data yang dihapus hanya data yang sebelumnya kita input tadi, untuk data yang lain tidak bisa. Karena di dalam masing-masing tabel terdapat primary key dan foreign key. Dan untuk setiap data yang ada di tabel sudah merupakan foreign key di tabel lain.

VIEW WITH CHECK OPTION

pertama buat kembali tabel view, dengan perintah CREATE OR REPLACE.




Kemudian memasukkan sebuah data


Akan tetapi data tersebut tidak masuk ke dalam VIEW. Seperti yang telah kita jalankan perintah sebelumnya bahwa VIEW yang kita buat menggunakankata kunci WHERE country = 'USA' yang artinya VIEW hanya mengambil data yang isi dari kolom countrynya adalah USA, sedangkan data yang kita masukkan sebelumnya adalah Ciputat. Oleh karena itu datanya tidak tampil. Akan tetapi data yang kita inputkan tadi tetap masuk ke dalam tabel aslinya (Di dalam kasus ini di tabel offices).

Sebuah user dapat memasukkan data ke bukan data pengguna. Oleh karena itu terdapat perintah WITH CHECK OPTION yang berfungsi untuk memeriksa apakah data yang diinput sesuai dengan VIEW. 









Komentar

Postingan populer dari blog ini

Perintah IF dan CASE pada MySQL

Membuat Trigger pada MySQL